"내 AI 프로젝트, 4개 LLM에게 혹평 받아보니 - 외부 검토로 품질 높이기"

소개

시도하고자 했던 것

AI 프로젝트를 혼자 개발하다 보면 "내 코드가 정말 괜찮은 건가?"라는 의문이 생깁니다.

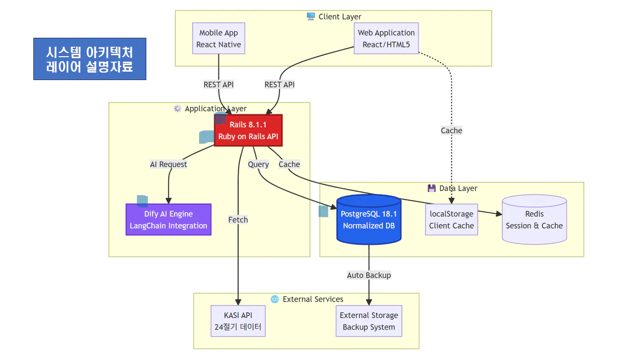
저는 한국 전통 명리학을 AI로 구현하는 프로젝트를 진행 중인데, 객관적인 평가를 받고 싶었습니다.

그래서 4개의 서로 다른 AI(젠스파크, 제미나이, ChatGPT, 퍼플렉시티)에게 프로젝트를 검토받아 보았습니다.

이유

• 혼자 개발하면 편향된 시각에 빠지기 쉬움

• 각 AI마다 다른 관점으로 평가해줌

• 비판을 미리 받아두면 학술 논문/발표 준비에 도움

• 무엇보다 무료로 전문가급 리뷰를 받을 수 있음

다양한 색깔의 한국 사업 계획

비즈니스 프로세스 다이어그램

진행 방법

사용한 도구

AI

특징

활용 목적

젠스파크

상업적 관점 강함

비용/인프라 체크

제미나이

학술/문화 관점

문화유산 가치 평가

ChatGPT

균형 잡힌 공학적 관점

기술 구조 검토

퍼플렉시티

참고문헌 기반 분석

정량적 평가

프롬프트 예시

당신은 AI 시스템 아키텍처 전문가입니다.

아래 프로젝트 문서를 검토하고:

1. 강점 3가지  2. 약점 3가지  3. 개선 제안 3가지

를 제시해주세요.

결과와 배운 점

4개 AI 모두 공통으로 인정한 점

✅ KASI(한국천문연구원) 데이터 활용의 차별성

✅ 체계적인 4단계 분석 구조

✅ 연구자 주도 프로젝트의 비용 효율성

각 AI의 차별화된 피드백

AI

독특한 관점

젠스파크

"월 운영비 실제로 얼마예요?" (비용 투명성 지적)

제미나이

"선구적 프로젝트" (문화유산 가치 인정)

ChatGPT

"학술 심사 예상 질문 5가지" 제시

퍼플렉시티

77개 참고문헌 기반 정량 분석

꿀팁 🍯

1. 최소 3개 이상의 AI에게 검토받기

2. 각 AI에게 다른 역할 부여하기 (투자자, 심사위원, 사용자 등)

3. 비판은 선물 - 외부에서 지적받기 전에 미리 파악

4. 검토 결과를 문서화 - 향후 개선 로드맵으로 활용

<< 앞으로의 계획 >>

• 지적받은 취약점 우선 개선

• 정기적 외부 AI 검토 (분기 1회)

• 개선 전/후 비교 리포트 작성

• UNESCO 디지털 문화유산 등재 신청 준비

도움 받은 글 (옵션)

• 지피터스 커뮤니티의 다양한 AI 활용 사례들

• Anthropic Claude 공식 문서

• LangGraph 공식 가이드

뉴스레터 무료 구독

👉 이 게시글도 읽어보세요