옵시디언 이제 시작합니다. Smart Composer를 이용하여 지식 관리 시스템을 설계하기

소개

옵시디언을 2주 사용해 본 후 본격적으로 나만의 지식 관리 시스템을 구축하기로 마음먹었습니다. 막연하게 어떻게 만들까 하다가 옵시디언 특강에서 배운 Smart Composer를 이용해서 Vault 사용 가이드, 폴더 및 목록/인덱스를 생성했습니다.

진행 방법

  1. Vault 사용 가이드 만들기

사용 모델은 gemini-2.0-flash로 간략한 Vault 명에 대한 설명으로 글을 작성 시켜봅니다.

ReservedDataForge로 Vault 이름을 만들었습니다.
이 Vault에 대한 간략한 설명은 아래와 같습니다.

"개인 전용 데이터 단련소라는 이미지를 주어, 데이터 분석이나 인사이트 도출 과정을 '단련'에 비유."

위 이름을 기준으로 옵시디언 사용의 기본적인 글을 만들어 보세요.
글은 불릿포인트로 정리 합니다. 공백은 탭으로 처리합니다.
한국 컴퓨터 화면의 스크린 샷

틀은 잡았으니 좀 더 자세한 글을 만들기 위해 모델을 Claude로 변경하고 기존 글에 대한 세분화를 요청합니다. Gemini로 작성되어 있은 노트에서 세분화하여 작성이 됩니다.

한국 컴퓨터 화면의 스크린 샷

실용적인 활용방법에 나만의 지식관리 시스템을 적용을 합니다. 단순하게 관리하고 싶은 항목들만 나열해서 요청합니다. 활용방법을 이용하여 Vault의 체계를 구성할 1단계가 완성됩니다.

한국 컴퓨터 화면의 스크린 샷

  1. 폴더 구성하기

Vault 체계를 구축했으니 폴더를 구성해 봅니다. 일관성 없이 이번에는 gpt-4o로 모델을 변경하고 요청합니다. "중요한 건" 기존이 생성해 놓은 '01. inbox, 90. Settings....' 폴더를 그대로 인식해서 생성하는 것 같습니다.

결과는 나쁘지는 않는데 옵시디언 바이블에서 배운 게 있어 제텔카스텐 이론을 기반으로 다시 생성을 요청했습니다. 생각한 데로 폴더가 구성되었는데 몇 가지 수정을 하고 실제 폴더를 생성해 봅니다.

한국 컴퓨터 화면의 스크린 샷

실제 생성할 폴더 외에 부가적인 설명이 있으므로 이 부분을 제외하고 폴더 구조를 생성합니다.
노트에 있는 폴더 구조를 그대로 인식했으며 sub folder 구조까지 완성해 줍니다.

# 제텔카스텐 기반 폴더 구조를 참고해서 폴더를 생성합니다.
1. 폴더는 "숫자. 폴더명"으로 생성합니다.
2. 목록 아래의 탭으로 구성되어 있으면 하위 폴더로 생성합니다.
3. 목록에서 숫자가 없으면 생성하지 않습니다.
ex) 10. fleeting `(생성)`
        - 11. Daily Notes `(생성)`

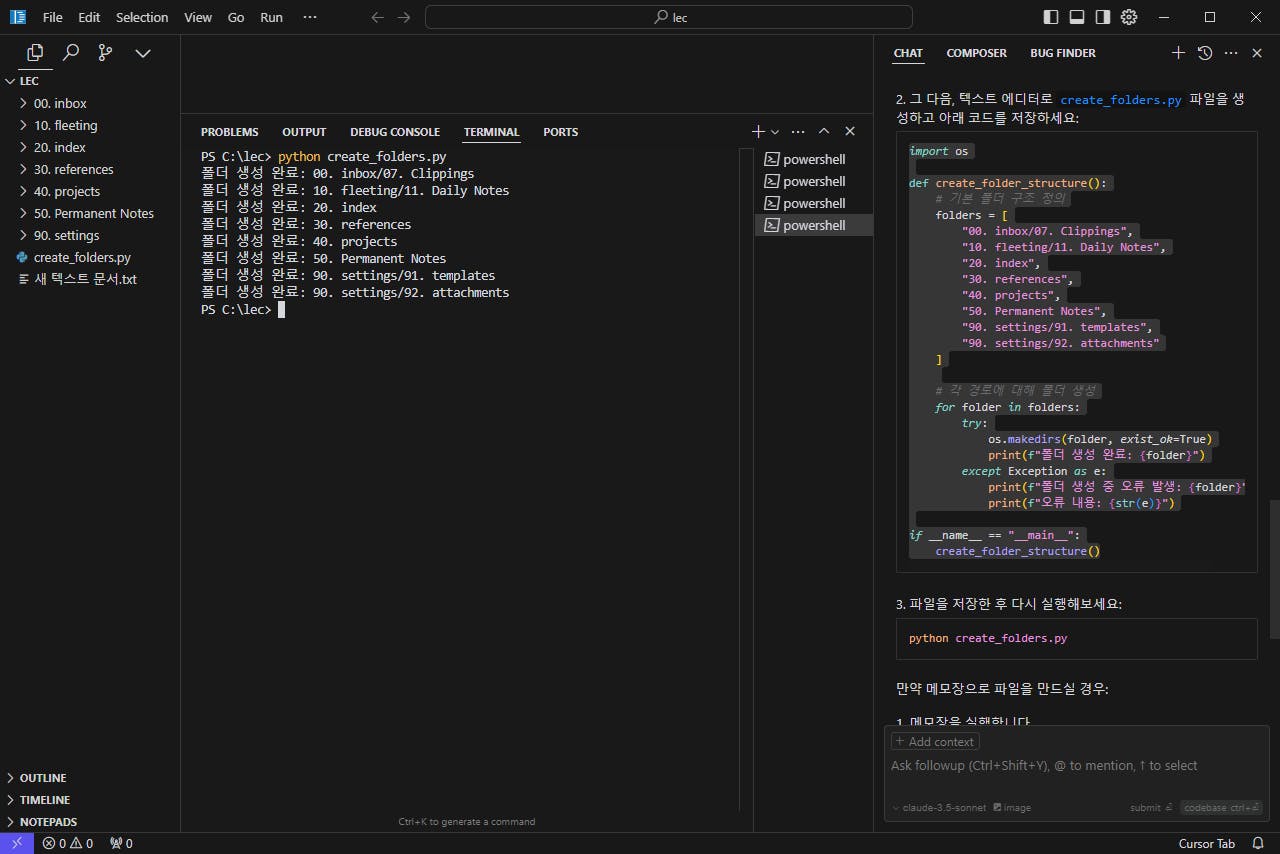
Smart Composer는 터미널 기능을 사용할 수 없어 Cursor을 이용하여 폴더를 생성합니다. Cursor 채팅창에는 탭이 적용이 되지 않는 문제로 sub folder 앞에 "[tab]"이라고 입력했습니다. 이게 맞는지는 모르겠습니다.

한국 음악이있는 검은 색 스크린

python 코드를 생성하고 실행하면 자동으로 폴더가 생성이 됩니다.

Adobe Acrobat에서 코드 편집기의 스크린 샷
컴퓨터에서 재생 목록의 스크린 샷

윈도우의 "명령프롬프트"를 이용해도 됩니다. 먼저 Python이 설치 되어 있어야 합니다.

  1. 목차 및 Index Card 만들기

폴더 생성까지 완성했으므로 목차와 Index를 만들어 봅니다. CMDS 교육 자료를 참고하고 필요한 부분만 수정 요청했습니다.

(https://slashpage.com/cmds-class/7916x82rq7vj1m4kpyg3) 해당 목차를 노트로 생성하고 참조를 시켰습니다.

한국어가있는 컴퓨터 화면의 스크린 샷

생각보다는 잘 생성되었습니다. 특히 400, 500번은 생성한 가이드를 잘 참고한 것 같습니다.

컴퓨터 화면에서 항목 목록의 스크��린 샷

Index Card도 동일한 방법으로 진행했습니다.

한국어가있는 컴퓨터 화면의 스크린 샷

기존 Index와 새로 추가된 Index Card로 노트를 생성했습니다.

  1. 노트에 Properties 적용하기

노트를 생성하고 가장 어려운 부분이 Property 생성하는 것입니다. 작성된 글에 맞게 끔 메타데이터를 지정하는 게 막상하려니 잘되지 않습니다. 만들어 놓은 목록과 Index Card를 Smart Composer 도움을 받아서 Properties를 생성하게 해봤습니다.

심플하게 링크만 등록된 노트에 목록과 Index를 자동으로 선정하고 Property를 작성 시켰습니다.

한국 컴퓨터 화면의 스크린 샷
선정 근거:

CMDS: 500 Content Creation
API 키는 콘텐츠 제작, 특히 AI 관련 작업에 필요한 툴과 기술을 사용하기 위한 중요한 요소입니다.
Index: Resource Library
외부 링크 및 API 정보는 참조 자료로서 활용되므로, Resource Library에 적합합니다.

노트의 속성을 정확하게 파악해서 index 카드를 선정할 수 있으므로 Smart Composer 활용도가 높아질 것 같습니다.

컴퓨터 화면에서 한국어의 스크린 샷

결과와 배운 점

옵시디언을 처음 사용하다 보니 자료가 무분별하게 쌓이고 가장 중요한 링크라는 개념 없이 사용했습니다.

이런 점을 개선하고자 나만의 지식관리 시스템 구성을 Smart Composer를 이용하여 노트 작성에 도움을 받고 Index를 활용 방법을 이용해 보니 정말 괜찮은 기능입니다.

다만, 폴더 생성 시 Cursor AI와 같이 터미널 기능을 지원할 수 있을까 싶었는데 그 부분은 지원하지 않아 조금은 아쉽습니다.

옵시디언 사용하는 방법이 이제 조금씩 이해되는 것 같습니다. 무수히 떠오르는 생각을 노트에 기록하고 연결하는 과정을 열심히 공부해야겠네요.

도움 받은 글 (옵션)

커맨드 스페이스 월간 옵시디언 1회차 특강.

(내용 입력)

4

뉴스레터 무료 구독

👉 이 게시글도 읽어보세요