Claude와 함께 전자책 기획하기 - "명리학의 과학적 재발견" 목차 구성 과정

소개



시도하고자 했던 것

전자책 "명리학의 과학적 재발견"의 가제와 목차를 체계적으로 기획하고자 했습니다.

그 이유

저는 38년 IT 경력과 10년 명리학 연구를 바탕으로 韓바둑 프로젝트라는 AI 명리 시스템을 개발 중입니다. 이 과정에서 축적된 데이터와 노하우를 전자책으로 정리하고 싶었는데, 막상 시작하려니 막막했습니다.

"250페이지 분량을 어떻게 구성하지?"

"원전 인용은 저작권 문제 없을까?"

"기존 명리 서적과 차별점은 뭘까?"

이런 고민을 Claude Projects와 함께 해결했습니다.

다양한 색깔의 한국 사업 계획



진행 방법



사용한 도구

Claude Projects: 프로젝트 지식베이스에 기존 자료 업로드

참고 원전: 역법의 원리분석, 우주변화의 원리

보유 데이터: KASI 절기 2,568건, 상담 기록 360건


🎯 韓바둑 프로젝트 오리엔테이션

전자책을 이해하려면 먼저 韓바둑 프로젝트의 전체 구조를 알아야 합니다.

프로젝트 비전

"탈XX 30년 지혜 + 112만건 데이터로 적중률 50%→80% 명리상담시스템 구축"

핵심 철학: 4관법 (格局/用神 배제)

기존 명리학

韓바둑 4관법

격국론 중심

❌ 사용 안함

용신/기신 분석

❌ 사용 안함

음양관법: 음양 균형 분석

간지자의론: 천간지지 해석

육신론: 인간관계 분석

신살론: 세부 운세 해석

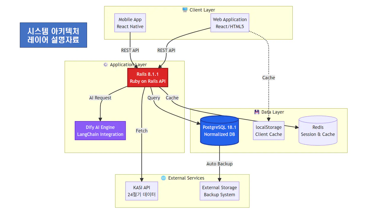
시스템 전체 구조

┌─────────────────────────────────────────────────────────────┐ │ 韓바둑 AI 명리 시스템 아키텍처 │ ├─────────────────────────────────────────────────────────────┤ │ │ │ [입력] ───────────────────────────────────────────────── │ │ │ 생년월일시 + 성별 + 출생지 │ │ │ KASI 절기 데이터 (2,568건) │ │ │ 진태양시 환산 (228개 지역) │ │ └────────────────────────────────────────────────────── │ │ ▼ │ │ [데이터베이스] ───────────────────────────────────────── │ │ │ │ │ │ ┌─────────────┐ ┌─────────────┐ ┌─────────────┐ │ │ │ │ 통변 5테이블 │ │ 교육 4테이블 │ │ 기초 8테이블 │ │ │ │ │ (360건) │ │ (539건) │ │ (198건) │ │ │ │ └─────────────┘ └─────────────┘ └─────────────┘ │ │ │ │ │ │ PostgreSQL 25테이블 / 95스키마 (wonkuks) │ │ └────────────────────────────────────────────────────── │ │ ▼ │ │ [AI 엔진] ────────────────────────────────────────────── │ │ │ Dify AI (워크플로우 + RAG) │ │ │ LangGraph (4관법 멀티에이전트) │ │ │ Rails 8.1.1 API │ │ └────────────────────────────────────────────────────── │ │ ▼ │ │ [출력] ───────────────────────────────────────────────── │ │ │ 원국 해석 + 대운 분석 + 세운 예측 │ │ │ React Native 모바일 앱 │ │ └────────────────────────────────────────────────────── │ │ │ └─────────────────────────────────────────────────────────────┘

25테이블 데이터 구조

분류

테이블

건수

역할

통변

profiles, wonkuks, daeuns, daeun_groups, sewuns

~3,364건

상담 데이터

절기

jeolgi_data, solar_terms, gapja_60_lookup

~2,688건

역법 계산

교육

ilju_60, gwanbeop_full, gwanbeop_ppt, onepoint

~539건

4관법 콘텐츠

확장

seongmyeong, maehwa, cheongan_tongbyun, tongbyun_rules

~672건

심화 분석

기초

twelve_unseong, sinsal_12, sinsal_etc, jiji_relations

~198건

참조 데이터

AI

saju_state_snapshots 외 3개

-

LangGraph 상태

112만 조합의 의미

60갑자(연주) × 12월 × 60갑자(일주) × 13시간대 × 2성별 = 60 × 12 × 60 × 13 × 2 = 1,123,200 조합

이 모든 조합에 대해 4관법 기반 자동 통변을 생성하는 것이 최종 목표입니다.


Step 1: Claude에게 전체 구조 요청

프롬프트: "나는 명리학 전자책을 쓰려고 해. 다음 자료를 바탕으로 250페이지 분량의 목차를 구성해줘. 보유 자료: - 역법의 원리분석 (이은성) - 14개 장 - 우주변화의 원리 (한동석) - 2편 - KASI 절기 데이터 2,568건 - 탈XX 4관법 교육자료 - 韓바둑 프로젝트 (112만 조합 DB) 조건: 1. 원전 인용은 30% 미만 (저작권 안전) 2. 독창적 연구가 70% 이상 3. 기존 명리 서적과 차별화"

Step 2: Claude의 초안 → 수정 반복

Claude가 제안한 초안을 3차례 수정했습니다.

1차 수정: "격국/용신" 용어 삭제 요청 (4관법 원칙) 2차 수정: 2부에 "AI 절기 비교분석" 추가 3차 수정: 분량 배분 조정 (3부 실전 비중 확대)

Step 3: 최종 목차 확정

내용

분량

특징

구분

1부

원전 핵심 요약

50p (20%)

역법의 원리 + 우주변화의 원리

📚 인용

2부

현대 과학적 검증

60p (24%)

KASI 데이터 + AI 비교분석

✨ 독창

3부

4관법 실전 적용

80p (32%)

탈XX 계승 (격국/용신 배제)

✨ 독창

4부

AI 융합 사례

60p (24%)

韓바둑 프로젝트

✨ 독창




비즈니스 프로세스 다이어그램

결과와 배운 점



📚 최종 기획안

가제: 명리학의 과학적 재발견

부제: 역법의 원리에서 AI 통변까지

✅ 저작권 안전 구조

구분

분량

비중

내용

📚 원전 인용

50p

20%

1부 (역법의 원리분석 + 우주변화의 원리 핵심 요약)

독창 연구

200p

80%

2~4부 (KASI 검증 + 4관법 + AI 융합)

250p

100%

제목

출처/근거

구분

1부: 원전 핵심 요약 (50p, 20%)

📚 인용

1장

동양 역법의 기원과 구조

역법의 원리분석

📚 인용

2장

음양오행의 철학적 기반

우주변화의 원리

📚 인용

3장

간지 체계의 수리적 원리

양서 종합

📚 인용

2부: 현대 과학적 검증 (60p, 24%)

독창

4장

KASI 절기 데이터와 전통 역법 비교

2,568건 데이터

✨ 독창

5장

AI 5종 절기 계산 정확도 비교

106년 입춘 분석

✨ 독창

6장

지역별 진태양시 환산 체계

228개 지역

✨ 독창

3부: 4관법 실전 적용 (80p, 32%)

독창

7장

음양관법: 기본 분석

탈XX 교육자료 재구성

✨ 독창

8장

간지자의론: 천간지지 해석

실전 사례 360건

✨ 독창

9장

육신론: 인간관계 분석

144조합 분석

✨ 독창

10장

신살론: 세부 운세 해석

12신살 체계화

✨ 독창

4부: AI 융합 사례 (60p, 24%)

독창

11장

112만 조합 데이터베이스 설계

PostgreSQL 25테이블

✨ 독창

12장

RAG 기반 AI 통변 시스템

Dify + LangGraph

✨ 독창

13장

적중률 50%→80% 향상 전략

4관법 알고리즘

✨ 독창

14장

전통 지식의 디지털 보존

UNESCO 비전

✨ 독창

📊 전자책 ↔ 韓바둑 시스템 연계

전자책

韓바둑 시스템

데이터

1부: 원전 핵심

교육 테이블 (gwanbeop_full, gwanbeop_ppt)

105건

2부: 과학 검증

절기 테이블 (jeolgi_data, solar_terms)

2,568건

3부: 4관법 실전

통변 테이블 (wonkuks 95스키마)

360건

4부: AI 융합

LangGraph 테이블 (4개)

실시간

기존 명리 서적

이 책

격국/용신 중심

4관법 체계

경험적 해석

KASI 과학 데이터

수기 통변

AI 시스템

이론 나열

112만건 실증

💡 배운 점

1) Claude Projects의 위력

프로젝트에 기존 자료를 올려두니 맥락을 정확히 이해

"4관법 원칙"을 기억하고 격국/용신 용어 자동 회피

2) 저작권 안전 구조의 중요성

원전 인용 20% + 독창 80% = 법적 안전

Claude가 비율까지 계산해서 제안

3) 반복 수정이 핵심

첫 초안은 60점, 3차 수정 후 90점

AI는 "완성"이 아니라 "초안 생성기"

시행착오

처음엔 Claude에게 "알아서 해줘"라고 했더니 너무 일반적인 목차가 나옴

보유 자료와 차별점을 구체적으로 명시하니 품질이 확 올라감


<< 앞으로의 계획 >>

단계

내용

시기

1

지피터스 전자책 과정에서 2부 샘플 작성

2026.01

2

전자책 출간 및 시장 반응 테스트

2026.04

3

피드백 반영 + 종이책 확장

2026년 상반기

4

출판사 협의

2026년 하반기

韓바둑 프로젝트 전체 로드맵

2025.11 ─────────────────────────────────────────────────────► │ ├─ [Phase 1] 시스템 구축 (2025.11~2026.05) │ ├─ PostgreSQL 25테이블 ✅ │ ├─ Rails API 112개 ✅ │ ├─ Dify 워크플로우 (진행중) │ └─ LangGraph 4관법 (진행중) │ ├─ [Phase 2] 콘텐츠 확장 (2026.01~2026.05) │ ├─ 전자책 출간 ◀── 현재 기획 중 │ ├─ 112만 조합 생성 │ └─ 모바일 앱 개발 │ └─ [Phase 3] UNESCO 등재 (2026.06~) ├─ 국가무형문화재 신청 ├─ 국제 협력 구축 └─ UNESCO 신청서 작성

최종 비전: 韓바둑 AI 명리 시스템 + UNESCO 디지털 문화유산 등재




도움 받은 글 (옵션)

20기 전자책 과정 송아영, 꾸준한준, 원샷 2016. 1. 13. OT 설명 및 요약 정리자료

역법의 원리분석 (이은성 저)

우주변화의 원리 (한동석 저)

한국천문연구원(KASI) 절기 데이터

탈XX 4관법 교육자료



3
2개의 답글

뉴스레터 무료 구독

👉 이 게시글도 읽어보세요