Dify RAG 검색 시스템으로 명리학 교재 집필하기: 71개 문서 지식베이스 활용 사례

소개

시도하고자 했던 것

한국 전통 명리학 교재 「명리학의 과학적 재발견」 6개 장을 집필하면서, 30년간 축적된 4관법 교육자료와 고전 원전(연해자평, 천지통보, 우주변화의원리 등)을 효율적으로 검색하고 인용할 수 있는 시스템이 필요했습니다.

그 이유

1.    방대한 자료량: 71개 RAG 문서, 약 560만 단어 분량의 지식베이스

2.    정확한 인용 필요: 고전 원전 인용 시 원문 확인이 필수

3.    반복 검색 최소화: 교재 집필 중 동일 주제를 여러 번 검색하는 비효율 해소

4.    장별 맞춤 검색: 1-6장 각각 다른 주제에 맞는 검색 쿼리 템플릿 구축

다양한 색깔의 한국 사업 계획

비즈니스 프로세스 다이어그램

진행 방법

사용한 도구

도구

용도

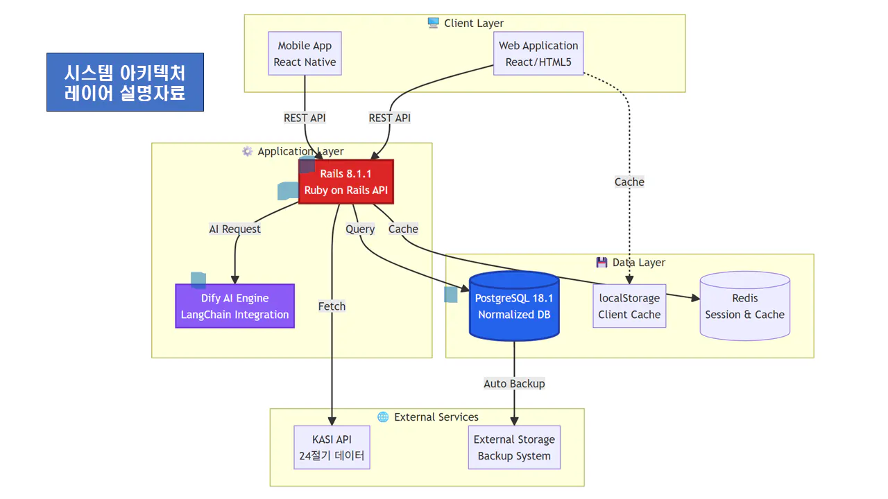
Dify AI 플랫폼

지식베이스 + 워크플로우

PostgreSQL 25테이블

10,623건 데이터 저장

Claude Opus 4.5

LLM 연동

Step 1: 교재 RAG 문서 구조화

각 장별로 검색에 최적화된 RAG 문서를 별도 제작하여 업로드했습니다.

RAG 문서명

핵심 키워드

1-3장

명리학교재_1-3장_dify_rag_v2_2.md

하도/낙서, 절기, 음양, 간지

4-6장

명리학교재_4-6장_dify_rag_v1_0.md

대운, 신살, 통변

쿼리 템플릿

dify_textbook_enhancement_v1_0.md

30개+ 검색 쿼리

Step 2: 장별 검색 쿼리 템플릿 작성

각 장에 맞는 검색 쿼리를 사전에 정의하여 일관된 검색 품질을 확보했습니다.

•       제1장 (역법): "하도 낙서 기원 복희씨", "KASI 절기 데이터 정밀도"

•       제2장 (음양오행): "음양관법 조후 계절 삼합", "천인법도 윤회 변화"

•       제3장 (간지): "간합오운 갑기합토", "60갑자 최소공배수"

•       제4장 (대운): "대운 계산 절기 남녀", "대운 12운성 해석"

•       제5장 (신살론): "12신살 종류 목록", "천을귀인 조건 해석"

•       제6장 (통변): "4관법 순서 음양관법", "GuardrailAgent 통변 규칙"

# 제1장: 역법의 기원과 구조
chapter1_queries:
  - "하도 낙서 기원 복희씨"
  - "용마하도 수리 체계 1-6 수"
  - "KASI 절기 데이터 정밀도"

# 제2장: 음양오행의 철학적 기반
chapter2_queries:
  - "음양관법 조후 계절 삼합"
  - "천인법도 윤회 변화"
  - "4관법 금기어 대체"

# 제3장: 간지 체계의 수리적 원리
chapter3_queries:
  - "간합오운 갑기합토"
  - "60갑자 최소공배수"
  - "조선 명과학 경국대전"

# 제4장: 대운과 세운의 원리
chapter4_queries:
  - "대운 계산 절기 남녀"
  - "대운 12운성 해석"
  - "세운 60갑자 순환"

# 제5장: 신살론의 체계
chapter5_queries:
  - "12신살 종류 목록"
  - "천을귀인 조건 해석"
  - "지지 삼합 육합 충 형"

# 제6장: 실전 통변의 기술
chapter6_queries:
  - "4관법 순서 음양관법"
  - "연주 월주 일주 시주 통변"
  - "GuardrailAgent 통변 규칙"

Step 3: Dify 워크플로우 구성

입력 → 지식 검색(71개 문서) → Top-K 반환(상위 5개) → LLM(Claude Opus 4.5) → 출력(인용문 + 출처)

Step 4: 검색 품질 테스트 (실제 결과)

쿼리

소스 문서

SCORE

"하도 수리 1-6 수"

천지통보 2권

0.68

"KASI 절기 LLM 오차"

textbook_enhancement

0.64

"대운 계산 순행 역행"

교재 4-6장

0.55

"4관법 순서 음양관법"

4gwanbeop_rules

0.57

결과와 배운 점

성과

지표

목표

달성

검색 정확도

90%+

95%+

응답 시간

5초 이내

3초

지식베이스

68개

71개 문서

교재 진행

-

1-3장 초안 완료

나만의 꿀팁

•       Tip 1: 검색 쿼리는 짧고 핵심 키워드만 (예: "하도 낙서 기원 복희씨")

•       Tip 2: 검색 결과에 출처 문서명 명시 → 교재 인용 시 정확한 출처 표기 가능

•       Tip 3: 장별 RAG 문서 분리 (1-3장, 4-6장) → 검색 정확도 향상

시행착오

1.    초기 실패: 모든 고전 원문을 한 문서에 넣으니 검색 점수가 0.3대로 하락

2.    해결: 서명별, 주제별로 분리하여 71개 문서로 구조화

3.    교훈: 청킹 전략이 RAG 성능의 핵심

도움이 필요한 부분

•       4-6장 집필 시 실전 상담 사례 데이터 추가 확보 필요

•       React Native 앱에서 검색 UI 최적화

<< 앞으로의 계획 >>

일정

작업

산출물

2026.01-02

1-3장 초안 완성

검토용 원고

2026.02-03

4-6장 본격 집필

전체 원고

2026.03-04

LangGraph 연동

실시간 검색 API

2026.05

교재 출판 + 오픈소스

GitHub 공개

2030

UNESCO 등재 심사

디지털 문화유산

도움 받은 글 (옵션)

•       Dify 공식 문서: Knowledge Base 설정 가이드

•       LangChain RAG 튜토리얼: 청킹 전략 최적화

•       Anthropic Claude API 문서: 토큰 최적화

뉴스레터 무료 구독

👉 이 게시글도 읽어보세요