n8n으로 맛집 블로그 글쓰기 자동화

소개

얼마 전에 n8n을 오라클 클라우드에 호스팅하는데 성공해서 n8n 워크플로우를 조금씩 만들어 보고 있습니다. 그래서 혜련님의 Make 시나리오(맛집 블로그 글 생성)를 n8n으로 만들어 보고 싶었어요.

진행 방법

사용한 Tool
1. n8n
2. Airtable
3. Claude
4. ChatGPT


네 가지 유형의 기호가 흰색 배경에 표시됩니다.
프로세스의 다른 단계를 보여주는 다이어그램

이건 혜련님의 Make 시나리오

기계의 다른 부분을 보여주는 다이어그램

이건 n8n으로 만든 워크플로우 (두 개의 시나리오를 하나로 합쳤어요)

우선 에어테이블에 맛집 이름을 키워드로 입력하고 [글생성] 버튼을 누르면 n8n 워크플로우가 실행돼요.

글생성 버튼에 n8n 웹훅 url을 넣어놓아서 그래요.

url과 함께 에어테이블의 RECORD_ID, Keyword 값도 보내게 돼요.

그래서 "한남동 다이센스시"를 n8n이 받아서 다음 작업들을 하게 되고, 마지막 에어테이블 노드에서 RECORD_ID로 해당 행을 찾아서 자동 생성한 블로그 글을 업데이트 하게 돼요.

웹 북 설정의 스크린 샷

웹훅 노드의 Test URL을 아까 그 에어테이블 버튼에 넣은 거예요.

컴퓨터에서 코드 편집기의 스크린 샷

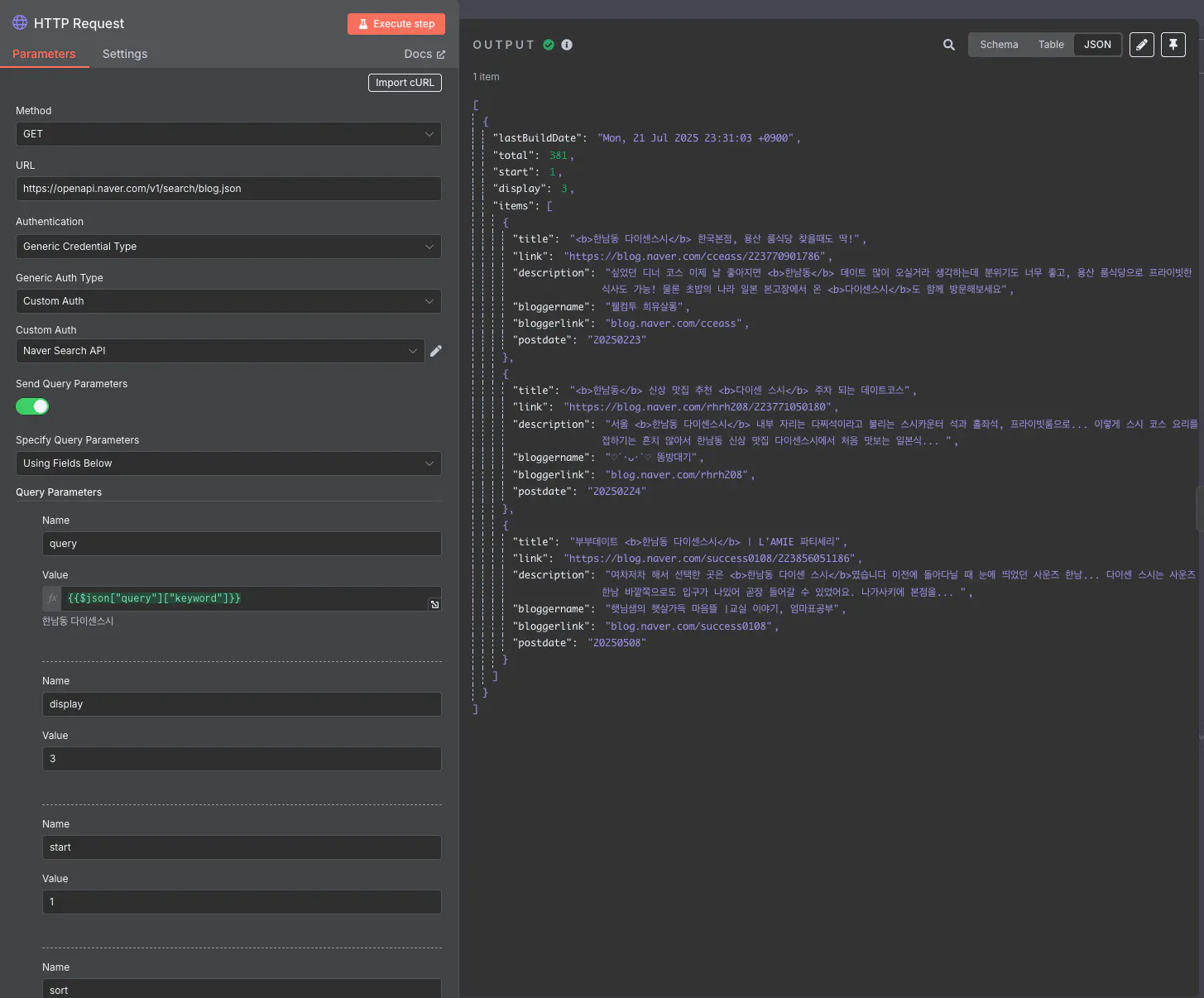
네이버 검색을 위해 HTTP Request 모듈을 썼어요.
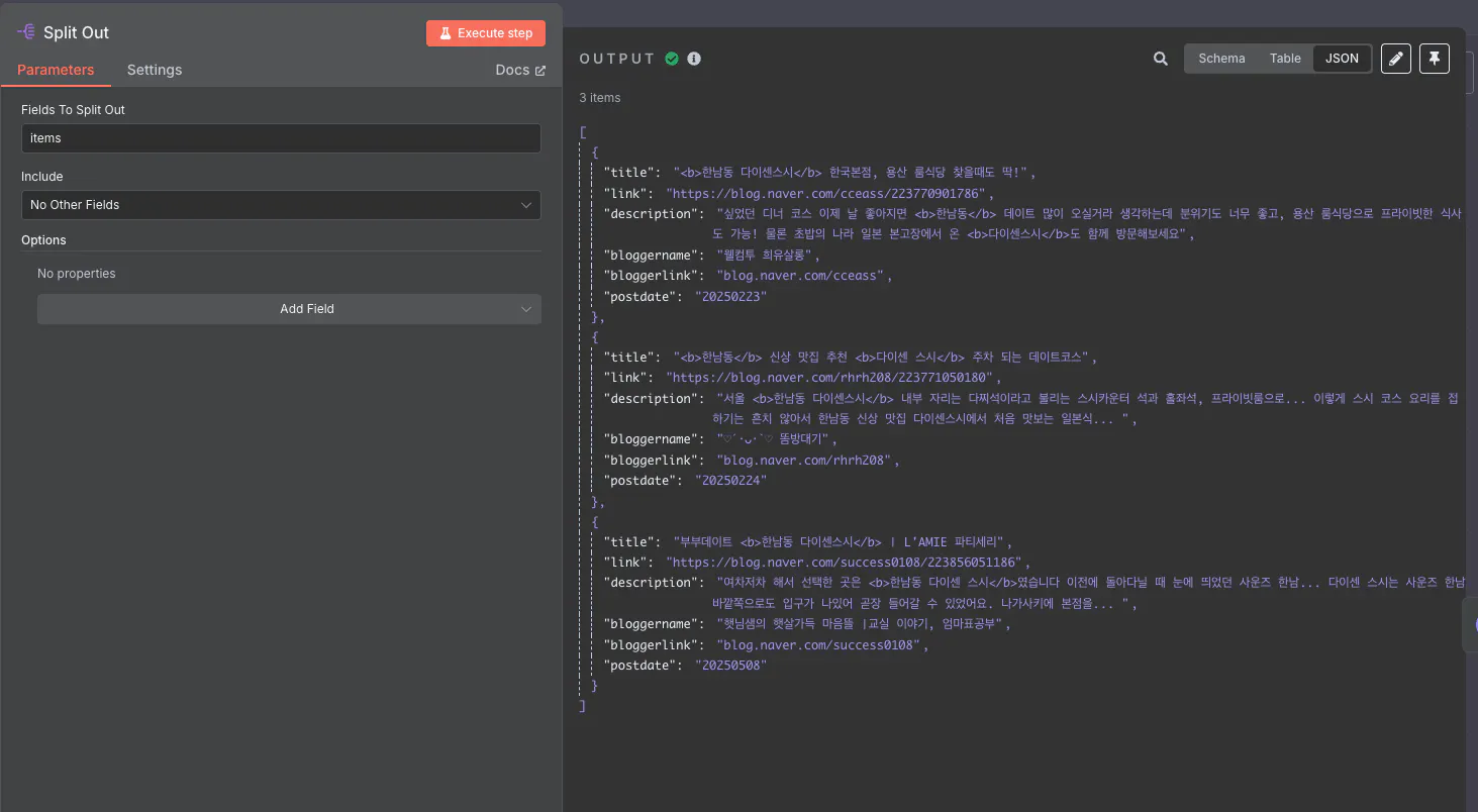
블로그 글 3개를 검색해서 가져온 게 보입니다.

Split Out 노드는 앞서 가져온 3개의 데이터를 다음 노드에서 모두 쓸 수 있게 하기 위해 나누어주는 역할을 해요. 이걸 안 쓰면 1개의 데이터만 다음 노드로 넘어가거든요.

FTP 서버 설정을 보여주는 화면의 스크린 샷

HTTP Request 모듈을 또 썼는데요. 이건 검색한 글의 링크를 모바일 url로 바꾸고 본문을 가져오는 거예요.(아마도 ㅎㅎ) 왜냐하면 모바일로만 스크랩이 가능해서예요.

텍스트 편집기의 스크린 샷

OpenAI 노드에서는 지저분한 부분들을 걸러내고 본문만 뽑아요.

컴퓨터에서 텍스트 편집기의 스크린 샷

Aggregate 노드에서는 3개의 글을 합쳐요.

이 노드에서는 3개의 글 사이에 점선으로 구분해 주는 역할을 해요.

여기서는 새롭게 블로그 글을 작성해요.

작성된 글을 에어테이블에 업데이트해요.

컴퓨터 화면의 한자 목록

그것에 많은 텍스트가있는 한국 신문

gpt4o 모델로 작성된 글이에요. 글쓰기에 특화된 모델로 바꾸면 더 잘 나올 거예요.

결과와 배운 점

n8n을 시작한지 얼마 안 돼서 재미있으면서도 어려웠어요. make와 비슷하면서도 달라서 하나하나 클로드, ChatGPT한테 물어가며 했어요.

시간이 꽤 걸렸지만 하고나니 뿌듯합니다 ^^

make 시나리오는 혜련님이 만드신 걸 그대로 활용했기 때문에 앞으로 이걸 응용해서 다양한 걸 시도해 볼 수 있을 것 같아요.

3
1개의 답글

뉴스레터 무료 구독

👉 이 게시글도 읽어보세요