OpenClaw에서 서브에이전트 이해하기

안녕하세요! 디디입니다.

OpenClaw에서 멀티에이전트를 구성하는 방식은 크게 두 가지로 볼 수 있습니다.

첫 번째는, 현재 작업 중인 에이전트가 필요할 때마다 서브에이전트를 새로 생성하여 하위 작업을 맡기는 방식입니다.

이 방식은 유연하고 빠르게 작업을 분할할 수 있어, 테스트나 일회성 문제 해결에 적합합니다.

“Spawn a sub-agent to research X / draft Y / audit Z, then report back here.”

Agent-a1 (Bob)은 subagent 들을 생성하고, 주어진 과업을 요청하게 됩니다.

문자 메시지의 스크린샷

서브에이전트와의 세션에서 생성된 결과물은 다시 사용자가 요청한 세션의 내부 메세지로 들어옵니다.

모아진 여러 태스크 결과를 처음 요청을 받은 에이전트는 리포트 해줍니다.

한국어 웹사이트 스크린샷

두 번째는, strategist, analyst, engineer처럼 역할이 정해진 여러 에이전트를 미리 만들어 두고, 특정 에이전트가 다른 에이전트를 필요할 때 활용하는 방식입니다.

이 방식은 역할 분담이 명확하고 반복 업무에 일관되게 적용하기 좋습니다.

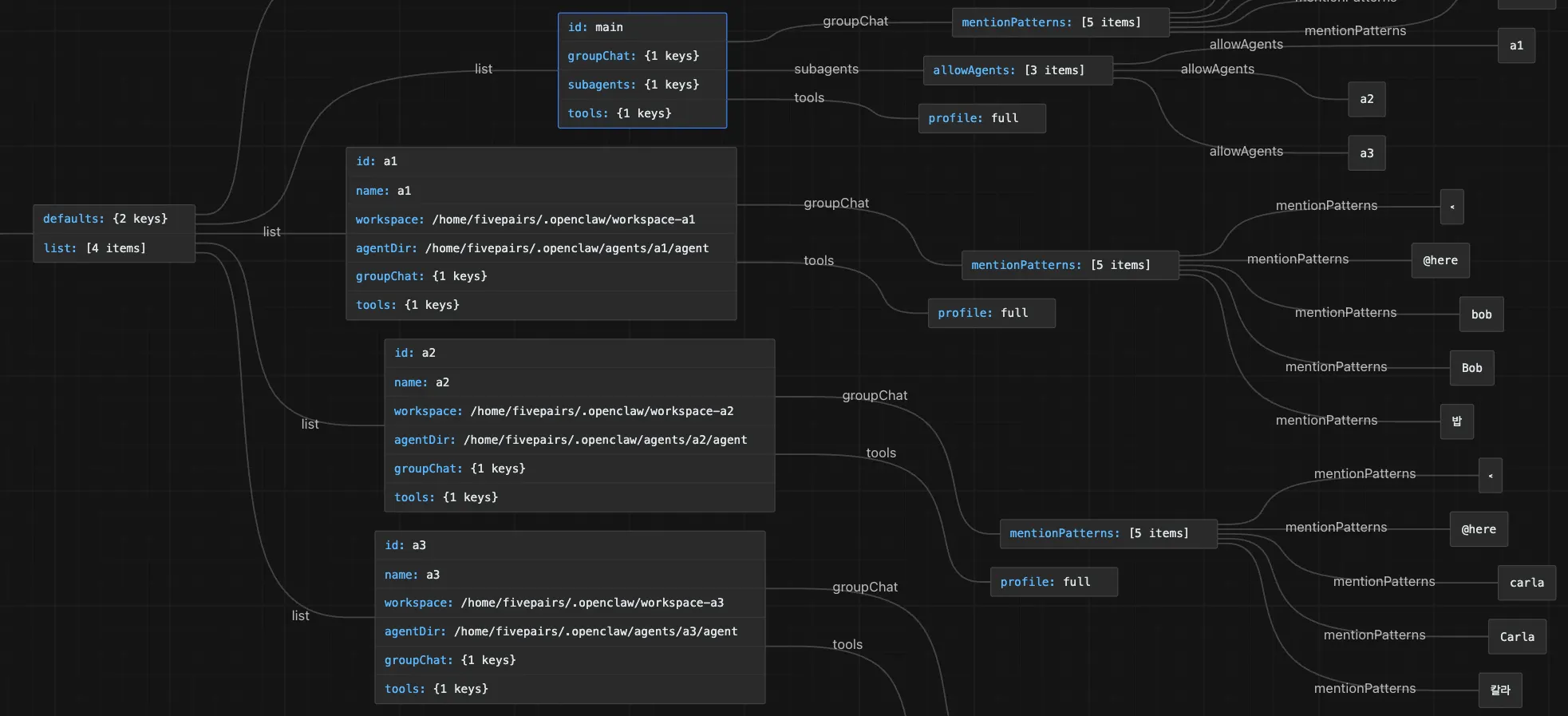
저는 4개의 에이전트를 생성하고 main 에이전트에게 a1, a2, a3를 서브에이전트로 사용하도록 하였습니다.

  • 에이전트 신규 생성 명령어 : openclaw agents add <newAgentId>

    "list": [
      {
        "id": "main",
        "subagents": {
          "allowAgents": [
            "a1",
            "a2",
            "a3"
          ]
        },
        "tools": {
          "profile": "full"
        }
      }
  • openclaw.json

흐름도를 보여주는 검은색 화면

메인에이전트(Alice)에게 서브에이전트 활용 검토 요청 전달.

메인에이전트(Alice) → A1(Bob) 에게 요청 (비용관점)

메인에이전트(Alice) → A2(Carla) 에게 요청 (제품 기능/통합 범위 관점)

한국어 텍스트가 포함된 웹사이트 스크린샷

메인에이전트(Alice) → A3(Dave) 에게 요청 (기술 확장/구현 난이도 관점)

핵심적으로 두 방식의 차이는 다음과 같습니다.

  • 서브에이전트 생성 방식: 작업 단위의 임시 분업

  • 미리 만든 에이전트 활용 방식: 역할 단위의 구조화된 분업

즉, 전자는 현재 작업을 해결하기 위해 필요할 때마다 하위 작업자를 임시로 추가하는 방식입니다.

복잡한 문제를 빠르게 나누어 처리하거나, 일회성 테스트·실험·문제 해결처럼 유동성이 큰 상황에 적합합니다.

다만 역할이 고정되어 있지 않기 때문에, 매번 어떤 서브에이전트가 어떤 일을 맡을지 다시 정의해야 한다는 특징이 있습니다.

반면 후자는 역할이 정해진 에이전트들을 미리 구성해 두고, 필요에 따라 해당 역할의 에이전트를 호출하여 협업하는 방식입니다.

예를 들어 strategist, analyst, engineer처럼 각 에이전트의 책임과 관점을 분리해 두면, 반복적인 업무에서도 일관된 방식으로 분업할 수 있습니다.

즉, 단순히 작업을 나누는 수준을 넘어, 에이전트 팀 자체를 구조적으로 설계하는 방식에 가깝습니다.

이 차이를 쉽게 비유하면,

서브에이전트 생성 방식은 프로젝트별로 필요할 때마다 임시 인력을 투입하는 것에 가깝고,

미리 만든 에이전트 활용 방식은 역할이 정해진 팀원을 미리 구성해 두고 협업하는 조직 운영 방식에 가깝다고 볼 수 있습니다.

실무에서는 둘 중 하나만 고정적으로 선택하기보다는,

기본적으로는 역할이 정해진 에이전트들을 미리 구성해 두고, 작업 규모가 커지거나 세부 분석이 추가로 필요할 때만 서브에이전트를 생성하는 혼합형 구조가 가장 효율적일 것으로 보입니다.

이러한 혼합형 구조의 장점은 다음과 같습니다.

  • 반복 업무에서는 역할 분담이 명확해 일관성과 재사용성을 확보할 수 있고,

  • 복잡하거나 예외적인 업무가 들어왔을 때는 추가 서브에이전트를 통해 유연하게 확장할 수 있으며,

  • 결과적으로 운영 안정성과 문제 해결 유연성을 함께 가져갈 수 있습니다.

따라서 OpenClaw를 실무적으로 활용할 때는,

단순히 “서브에이전트를 만들 수 있는가”보다는

어떤 역할은 상시 고정하고, 어떤 작업은 필요 시 임시 확장할 것인가를 기준으로 구조를 설계하는 것이 더 중요하다고 볼 수 있습니다.

참고링크

https://www.answeroverflow.com/m/1480866728031293481

https://github.com/openclaw/openclaw/issues/31416

한줄요약


서브에이전트 생성은 작업을 임시로 분할하는 방식이고, 미리 만든 다중 에이전트 구조는 역할이 고정된 팀을 운영하는 방식이다.

1

뉴스레터 무료 구독

👉 이 게시글도 읽어보세요