[HRD자동화1] Typebot으로 설문 만들기: 조건문 활용

  • 제목

    • 조건문 블록 제대로 쓰기: 타입봇에서 설문 점수에 따라 다른 응답 만들기

  • 소개: 시도한 내용과 동기

    • 설문 점수를 기준으로 사용자에게 맞춤형 응답 메시지를 보여주고 싶었음

    • 타입봇의 조건문(IF)을 활용해 흐름 제어에 도전

  • 진행 방법: 사용한 도구 및 구조 설명

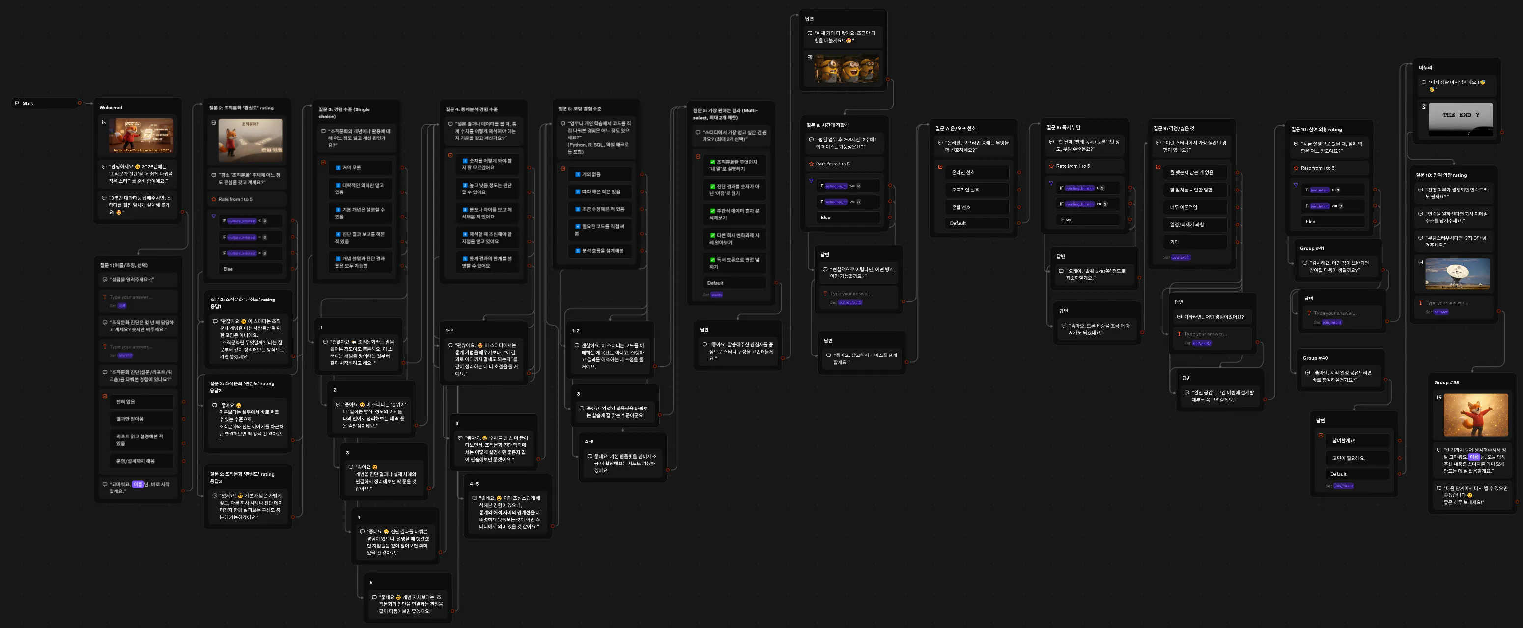
    • 사용 도구: 타입봇의 Condition 블록, 메시지 블록, 선 연결

    • 시행착오:

      • +add comparison을 누르면 하나의 조건문 블록 안에 조건이 추가됨
        → 이건 AND 조건식으로 작동함

        • 실패한 방법!

      • 별개의 if 블록을 만들려면 기존 if 블록 하단에 커서를 올려 흰색으로 변할 때 클릭해야 새 블록 생성됨 → 이렇게 해야 함!

        • 올바른 구조:

          • 각 조건문 블록은 독립적으로 구성

          • 조건에 맞는 메시지 블록은 별도의 그룹으로 따로 생성

          • 각 조건의 오른쪽 점(True)을 해당 메시지로 연결

        • 원하는 대로 작동하도록 수정했어요.

  • 결과와 배운 점

    • 조건문이 아래 블록까지 다 실행되는 이유는 그룹 내부에 있거나 True/False 연결이 없기 때문

    • 조건별 흐름을 만들기 위해선:

      • 메시지 블록은 반드시 그룹 밖에 있어야 하며

      • 조건의 오른쪽 점(True)으로 원하는 메시지 블록과 선을 연결해야 함

    • 조건 실패 시 다음 조건문으로 내려가게 하면 if-else if-else 구조 완성

  • 느낀 점, 이야기해보고 싶은 점

    • 타입봇에서 하나의 대화를 만드는데 생각보다 시간이 많이 걸려서,

      보통의 설문은 Tally나 구글폼으로 하는게 편할 것 같아요.
      그래도 노션에 임베드 하니까 뭔가 있어보여서 좋았어요 ㅎㅎ

    • 어떤 상황에 타입봇을 활용하는 것이 효과적일지 이야기해보고 싶어요!

    • 어떤 타입봇을 만들었는지 궁금하신 분들은 엉성하지만 저의 타입봇을 구경해 주세요 😊 수정이 필요한 부분을 발견하시면 꼭 댓글 부탁드려요! 🤩

    • https://typebot.co/reorg

  • 조금씩 계속 수정중이에요!

1
1개의 답글

뉴스레터 무료 구독

👉 이 게시글도 읽어보세요